Customer opt-out process flow

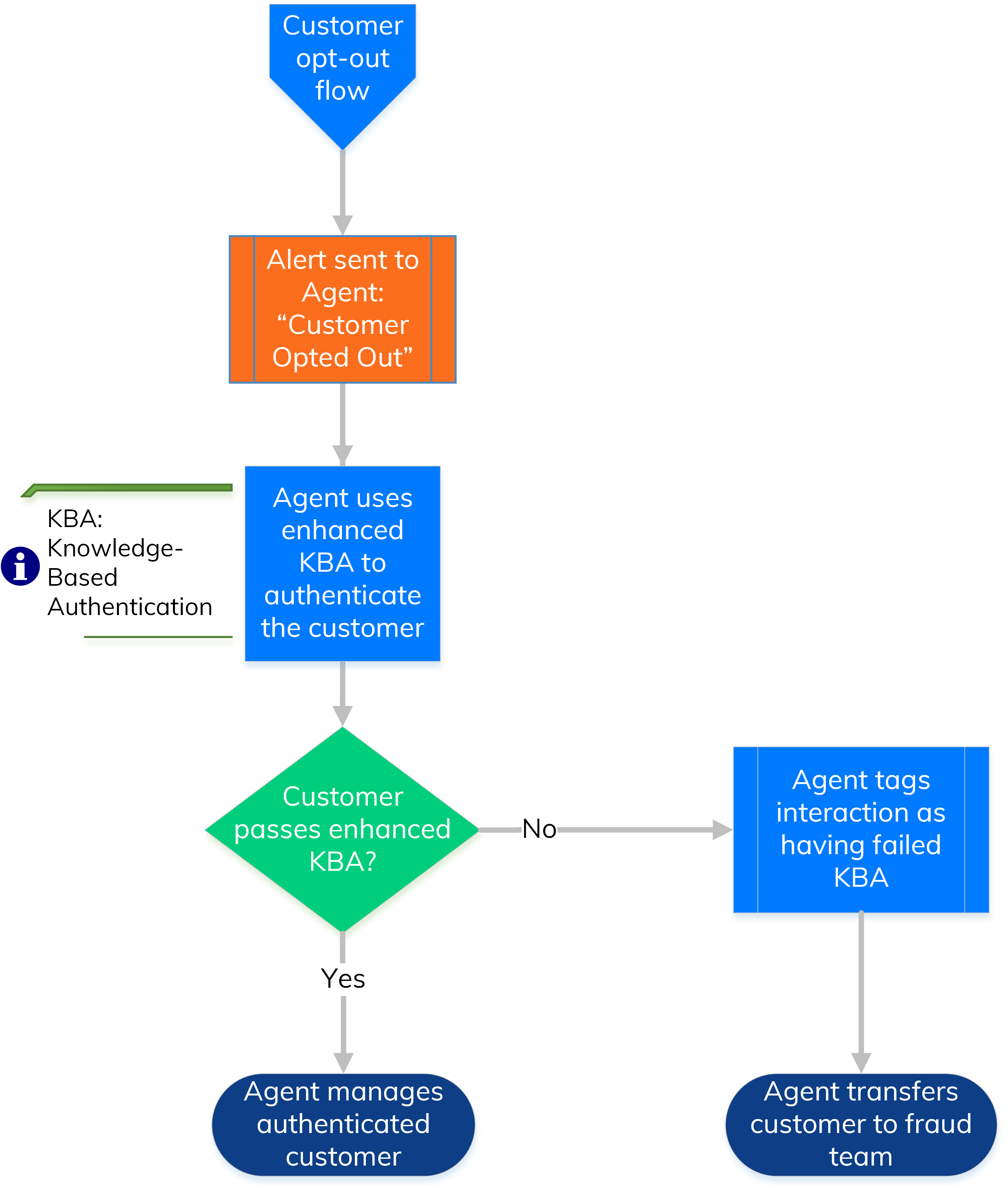
The customer opt-out process flow illustrates the sequence of events that occur for the system and the agent when the customer elects to opt out from voice biometric verification Feature in voice biometrics where the speaker’s voice is compared to a collection of employee or customer voiceprints that should match the call. If a match occurs, the speaker is said to be verified..

Customer opt-out  process flow

Customer opt-out process flow (Recorder APIs and Real-Time Analytics Flows Getting Started)